Follow
Show Coin Info
Price
2,966.75 USD
% Change
0.50%
Market Cap
358B USD
Volume
18.3B USD
Circulating Supply
120M
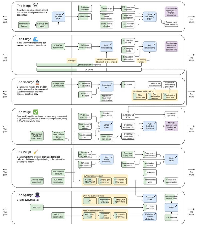
Ethereum ETH: Roadmap Update
Updated roadmap diagram
Event date: November 5, 2022 UTC
ETH Price Changes After Event Publication
0.47%
1 hour
0.77%
3 hours
0.97%
1 day
4.81%
2 days
82.00%
Now (Added 3 years ago)
The event is about to begin
0
D
0
H
0
M
0
S
A
Nov 5 15:16 (UTC)
✕
✕



